Workflow Editor overview
You can use the Workflow Editor to create workflows that control the flow of the document process in the various stages of creation or review. Workflow is the route of business process activities; a document moves when you create and submit the document for approval. For example, submitting an expense report for payment is a business process.
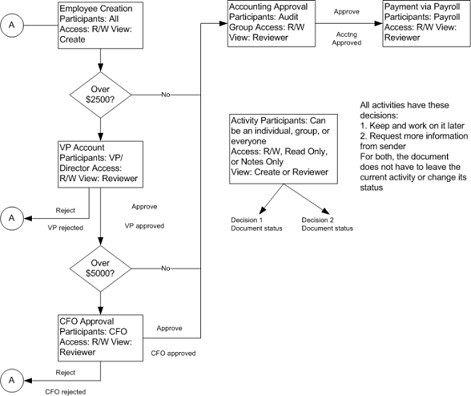
The diagram displays the correlation of the expense reports with the business process. In the workflow process, the expense report includes several activities, such as VP/Director Approval and Accounting Approval for review and verification before being passed to the Payroll activity for payment.

Workflow consists of:
- Activities
- Automated and manual processes
- Security
- Documents
- Return states
- Audit trail
- Activity views and permissions.
Each activity is a step in the workflow that a document is routed in a business process. For example, Create, Review or Approval. The activities are defined in the alwf_activity table.
A queue of document is associated with each activity and a process to manage the documents. These business processes are automated or manual.
The activity transitions are associated with each activity. These activity transitions define the way the documents are routed from one activity to the next in the workflow. The activity transitions are defined in the alwf_activity_transition table.
A set of documents is associated with each activity. When you start an application, a list of documents that you can view and work on, is displayed. For example, expense reports, purchase requests, timesheets, and travel plans. You can check out a document and work on the document. When the document is completed you must check in the document and specify a return state.