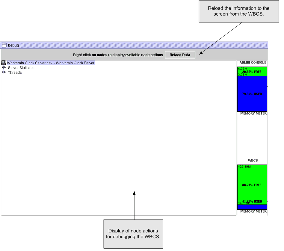
Viewing clock diagnostic and status information

You can view diagnostic and status information for the clock server on the Debug page. The page lists two nodes: Server Statistics and Threads.

The Server Statistics node displays statistical information for the server, such as the version of the WBCS and database statistics.

The Threads node displays information about the threads that are running or can be run on the Admin Console. The three main options are: Thread statistics, Running threads, and Daemon threads.

  1. Click the Debug tab.

    The Debug page is displayed.

    The panel on the right displays the Admin Console and WBCS memory usage. The memory usage bar uses this color-coding to denote usage:

    Green
    Space is free.
    Blue
    The space is in use, but the capacity is at less than 80%.
    Orange
    Between 80% and 95% of the capacity is in use.
    Red

    Over 95% of the capacity is in use.

    When the bars are orange or red, the system should be monitored closely.

  2. Click on the icon next to the node you want to expand.