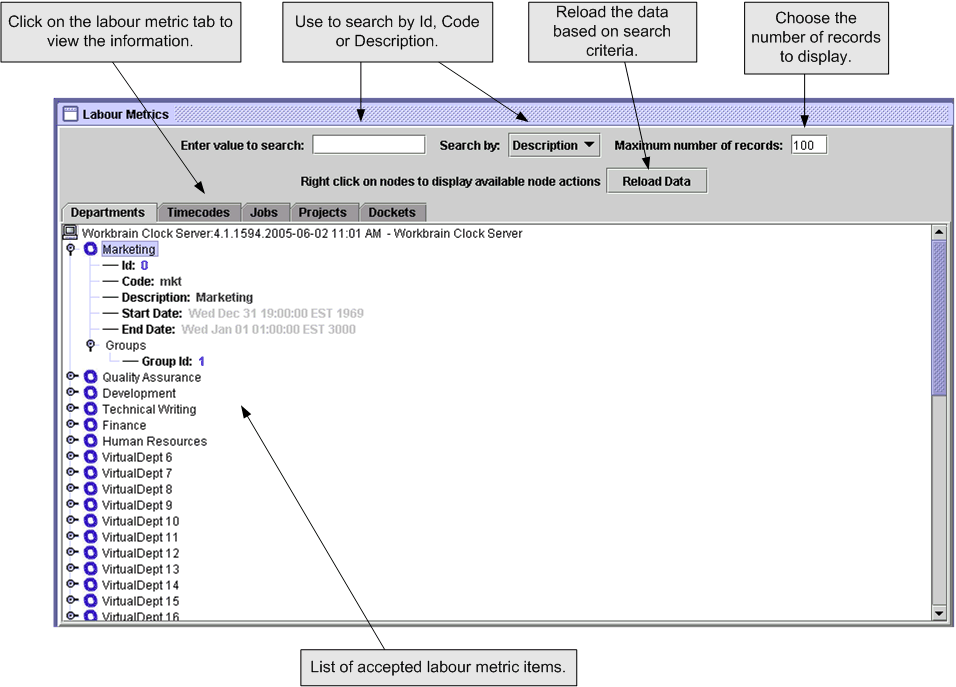
Viewing labor metrics

You can view the list of labor metrics, such as departments and projects, available in the system on the Labor Metrics page. You can also search by ID, code, or description, for a specific labor metric.

  1. Click the Labor Metrics tab.

    The Labor Metrics page is displayed.

  2. Click on the labor metric tab to display the corresponding information. You can view available departments, time codes, jobs, projects, or dockets. Each tab displays information based on:
    Department

    The different department categories relevant to the clock server’s reader group in the system. Departments are also known as cost centers.

    Timecodes
    The time codes relevant to the clock server’s reader group in the system.
    Jobs
    The jobs relevant to the clock server’s reader group in the system.
    Projects
    The projects relevant to the clock server’s reader group in the system.
    Dockets
    The dockets relevant to the clock server’s reader group in the system.
  3. Specify the labor metric Id, code, or description to search for in the Enter value to search field and select the appropriate item from the Search by drop-down list. For example, if you wanted to search for a department with a code of mkt, specify mkt in the field. Select Code from the drop-down list. Leave blank to view all of the available labor metrics.
    Note: Code refers to the labor metric’s three letter abbreviation displayed on the timesheets when the labor metric is applied to some work details.
  4. Specify the maximum number of labor metric records you want to display in the Maximum number of records field.
  5. Click Reload Data.

    For each item listed in any category, this information is displayed:

    Id
    Unique ID number assigned to the labor metric.
    Code

    Abbreviation used for the item, typically displayed on the employee’s timesheet when the labor metric is used, defined in the system.

    Description
    A short description of the labor metric, defined in the system.
    Start Date
    Displays the start date for the item, such as Mon Jun 13 12:00:00 EST 2000.
    End Date
    Displays the end date for the item., such as Fri Dec 21 17:00:00 EST 3000.
    Group Id

    Indicates the reader group to which the labor metric belongs. Employees can only select labor metrics that are in their reader group.