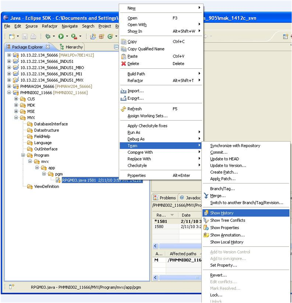
Showing the history of an entity

Use this procedure to show the history of an entity.

  1. Select an entity in the Java Perspective.
  2. Right-click and select Team > Show History.
  3. Close and exit when finished.