Mapper perspective
When you start Business Document Mapper, Eclipse opens to the Mapping Development perspective with customized views for working with mappings. The first time you start Business Document Mapper you must manually select the Mapping Development perspective through .
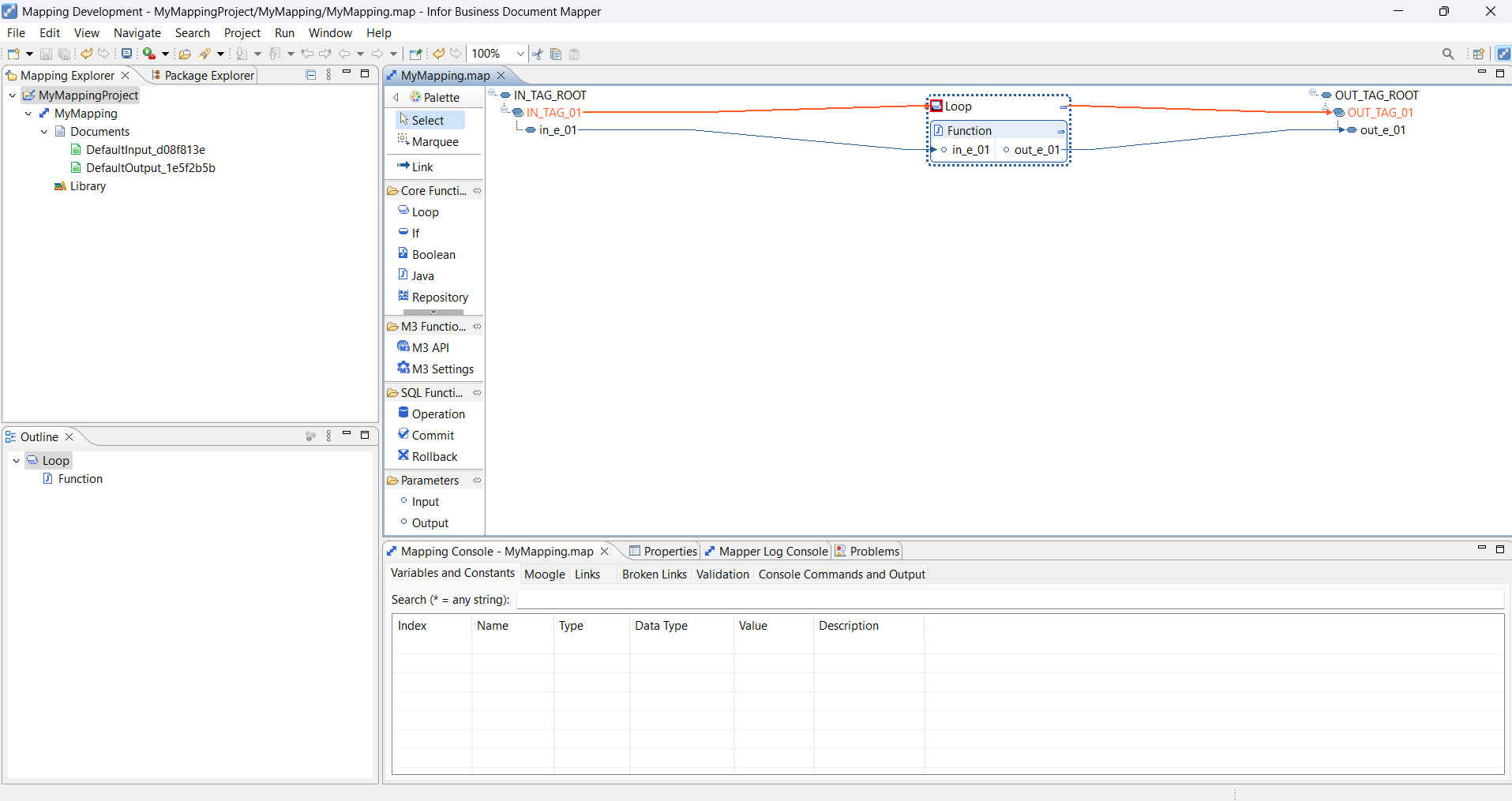
This diagram shows Mapping Development Perspective with a mapping in full view:
Note: To optimize loading time, the Mapping Editor shows only the required and top-level schema elements connected to mapping elements.
-
To see all connected elements, expand the tree view.
-
To drill down and see non-connected elements, expand individual schema elements.
-
To define a mapping, access the Palette and select tools from the drawers.