Tourenabhängiger Auslastungsausgleich und Terminplan – Komplett neu

Wenn der Auslastungsausgleich nach geografischen Gesichtspunkten erfolgt, berechnet der Algorithmus für jede Gruppe die Länge der Tour.

Ziel der Arbeitsverteilung über ein geografisches Gebiet ist es, die Karte zuerst in geografische Töpfe zu unterteilen und diese Töpfe später für die Termin- oder Tourenplanung zu verwenden.

Wenn die Reihenfolge des Terminplans von der Tourenplanung berücksichtigt wird, haben zeitplanbezogene und tourenbezogene Planung keine Gültigkeit. Die Tourenplanung wird daher im Modus "Reihenfolge beibehalten" fortgeführt. Die Entfernung zwischen den Service-Leistungen wird vom Algorithmus für die Tourenplanung berechnet, die Reihenfolge wird aber NICHT optimiert, um die Entfernung zu minimieren. [...]

Geografische Zusammenstellung von Jobs

Alle Service-Leistungen, für die Arbeit geleistet werden muss, werden zu einer Gruppe zusammengefasst, der die Service-Techniker zugewiesen werden.

Infor LN berechnet die Gruppe dynamisch. Das hängt davon ab, wo die Auslastung (geografisch) stattfindet, und was die Zusammenstellung der Gruppe bestimmt. Der Planungsalgorithmus, der die Gruppe zusammenstellt, wird bereits für die Gebietsplanung verwendet und steht für die Gruppenplanung zur Verfügung. Die Abbildung links stellt die Auslastung für Mittwoch dar und die Abbildung rechts die Auslastung für Donnerstag. Der Algorithmus berechnet die verschiedenen geografischen Gruppen. [...]

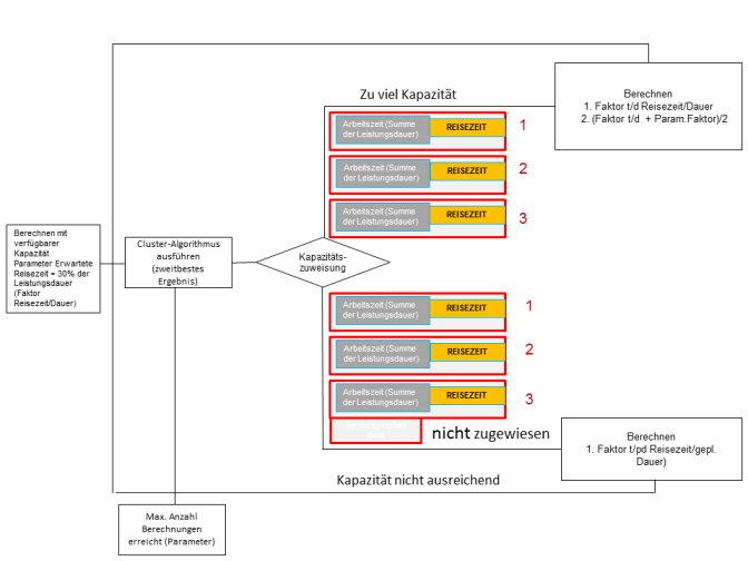
Dem nächstgelegenen Techniker zuweisen vs. Auslastungsausgleich – mittlere verfügbare Kapazität für den Algorithmus für die Gruppenzusammenstellung finden

In der Abbildung oben verteilt sich die Auslastung pro Gruppe optimal über die verschiedenen Gruppen. Der Algorithmus versucht jedoch immer, die verfügbare Kapazität mit der minimalen Fahrtzeit in Einklang zu bringen. Bei unbegrenzter Kapazität weist der Algorithmus für die Zusammenstellung eine Service-Leistung dem Techniker zu, der sich geografisch am nächsten befindet. Ist nicht genügend Kapazität verfügbar, bleibt eine Reihe von Service-Leistungen übrig, die nicht zugewiesen werden. Beide Szenarien sind nicht die bevorzugte Lösung. Daher muss der Anwender die Zuweisung manuell vornehmen und die Verteilung beeinflussen. [...]

Steht mehr Kapazität zur Verfügung (Abbildung links), werden einer Gruppe (1) vielleicht zu viele Service-Leistungen zugewiesen, während die anderen Gruppen (2, 3) weniger erhalten. Andererseits können die Gruppen 1, 2 und 3 voll ausgebucht sein, und trotzdem bleiben Service-Leistungen nicht zugewiesen (Abbildung rechts). [...]

Um eine vernünftige Verteilung zu erreichen, berücksichtigt der Algorithmus den Faktor Fahrtzeit/Dauer. Die Fahrtzeit wird dabei mit der Arbeitszeit (i. e. der Summe der Dauer aller Einzelarbeiten) verglichen. Der Algorithmus verwendet eine Gruppeneinstellung, um einen Mitarbeiter (eine Ressource) auf Basis der kalkulierten Fahrtzeit zuzuweisen. Das kann zu Situationen mit zu viel oder zu wenig Kapazität führen. Bei einer Situation mit zu viel Kapazität reduziert der Algorithmus den Faktor Fahrtzeit/Dauer mithilfe der Formel (Eingangsverhältnis Fahrtzeit/Dauer) - (Sich ergebendes Verhältnis Fahrtzeit/Dauer)/2. In einer Situation mit zu wenig Kapazität wird das sich ergebende Verhältnis Fahrtzeit/Dauer als nächste Option verwendet. Im Programm Parameter Ressourcenplanung (tsspc0101m000) können Sie die Anzahl der Iterationen festlegen, um die Auswirkungen auf die Systemleistung zu begrenzen. [...]