Gestion par rang

Vous pouvez utiliser la gestion par unité d'évolution pour concevoir des exceptions ou comme simple configurateur (configurateur de produit léger).

Conception d'exceptions

Dans la plupart des cas, il existe une configuration de produit standard pour un produit. Dans ce contexte, une configuration est la série de données complètes apparentées au produit, qui inclut une nomenclature, la gamme, l'opération de la gamme, etc. Cette configuration standard est planifiée et vendue aux clients, sans modifier la configuration.

Toutefois, de nombreuses sociétés vendent des produits dans des configurations légèrement différentes. Le même code Article est utilisé pour tous les divers produits. Si vous définissez un code Article distinct pour toutes les configuration, trop d'articles et de données connexes doivent être stockés.

Dans LN, vous pouvez utiliser la gestion par unité d'évolution pour définir les exceptions de la configuration standard sans avoir besoin de définir les articles distincts. Les unités sont utilisées pour définir les exceptions de la configuration standard. Chaque unité représente une configuration distincte du même article. L'unité indique les différences dans la structure du produit, la gamme ou d'autres données.

L'exemple suivant illustre la structure du produit standard d'une courroie de convoyeur :

[...]

Si un client achète la configuration standard du convoyeur, vous devez entrer une gestion par unité d'évolution de 0 (zéro) sur la ligne de commande client. Certains clients exigent cependant une épaisse courroie supplémentaire. D'autres veulent avoir une longueur différente. Pour ces exceptions, les unités sont définies dans LN.

Par exemple, l'unité 1 représente une structure de produit pour le convoyeur avec une longue courroie. L'unité 2 est le convoyeur constitué d'une épaisse courroie. Vous pouvez spécifier les configurations sur la ligne de nomenclature au moyen d'exceptions.

[...]

Dans l'exemple, les exceptions sont liées aux lignes de nomenclature du convoyeur. Les lignes de nomenclature sont donc une unité efficace. D'autres entités de numéro d'évolution comprennent, par exemple, les gammes et les opérations de gamme.

La définition des exceptions n'est pas seulement limitée à des données directement liées à un article de niveau supérieur. Une exception représentée par l'unité 1 ou 2 peut être liée à une entité de numéro d'évolution. Par conséquent, le numéro d'évolution fonctionne à plusieurs niveaux.

Dans l'exemple suivant, l'unité 3 est définie pour spécifier une configuration avec un moteur de 220V. L'unité 3 est liée à un composant à un niveau inférieur de la nomenclature :

[...]

De la même manière que celle décrite pour les lignes de nomenclature, vous pouvez lier des exceptions aux gammes, aux opérations de gamme et à d'autres entités. Dans l'exemple suivant, une opération supplémentaire est ajoutée à la gamme du convoyeur pour les unités 1 et 2. Si un moteur est fabriqué pour l'une de ces unités, l'une des opérations est remplacée par une autre opération. Dans le cas de l'unité 3, 12 trous doivent être percés au lieu de 10 trous.

[...]

A certains endroits, dans LN, vous pouvez saisir une unité qui doit être planifiée, fabriquée et achetée. Vous pouvez spécifier une unité sur une ligne de commande client, un ordre de fabrication et une ligne de commande fournisseur. L'unité est prise en compte lors de la décomposition pour le calcul des besoins nets dans Planification d'entreprise. La commande client d'unité peut se traduire par une commande fournisseur pour cette unité, même si l'article avec numéro d'évolution se trouve à un niveau inférieur dans la structure du produit.

Besoins

Une exception est une déclaration qui détermine si l'entité pour laquelle l'exception est définie, une ligne de nomenclature par exemple, est valide ou non valide pour une unité spécifique. Toutefois, un article avec numéro d'évolution comme une ligne de nomenclature et une opération, peut être valide ou non valide pour de nombreuses unités. Par conséquent, plusieurs exceptions doivent être définies. Le nombre d' exceptions peut être énorme dans les situations comportant de nombreuses unités pour le produit final. Les besoins sont introduits à cet effet. Un besoin est une série d'unités, pour lesquelles une exception peut être définie. Par conséquent, plutôt que de définir et lier plusieurs exceptions pour chaque unité séparément, vous pouvez créer un besoin constitué de toutes les unités, et définir une seule exception pour cette unité.

Le terme besoin est utilisé parce que toutes les unités qui sont combinées ensemble sont introduites pour le même besoin.

Dans l'exemple, vous pouvez définir les besoins (clients) suivants :

  • LC : Longue courroie
  • CE : Courroie épaisse
  • 220 : Moteur 220 V.

Dans l'exemple, vous définissez des exceptions de besoins plutôt que des exceptions d'unités.

Dans cet exemple, les unités sont liées aux besoins de la façon suivante :

BesoinUnités
LC :1
CE2
2203

 

Vous devez ensuite définir l'unité 4. L'unité 4 représente les besoins Longue courroie et 220 V. L'unité 5 représente les besoins Courroie épaisse et 220 V.

Le tableau qui suit énumère toutes les unités :

BesoinUnités
LC :1,4
CE2,5
2203,4,5

 

Dans la figure suivante, les besoins sont liés aux lignes de nomenclature :

[...]
Configurateur de produit léger

Vous pouvez utiliser la gestion par unité d'évolution comme un configurateur très simple. Dans certaines situations, le configurateur PCF dans Fabrication est trop vaste à utiliser : les articles génériques, les caractéristiques, les options et les contraintes doivent être introduits, ce qui nécessite beaucoup de travail.

Si le configurateur du produit PCF est utilisé, un numéro unique est généré pour chaque configuration. Ce numéro est appelé la variante de produit.

Pour utiliser la gestion par unité d'évolution en tant que configurateur, vous devez cocher la case Générer un numéro d'évolution pendant la saisie des demandes dans la session Paramètres gestion par n° d'évolution (tcuef0100s000). Si vous entrez maintenant une ligne de commande client pour un article avec numéro d'évolution, LN génère une nouvelle unité. Le numéro d'unité identifie la configuration dans LN. Depuis la ligne de commande client, vous pouvez commencer le processus de configuration pour l'unité produite. Ce processus de configuration contient la sélection des besoins correspondants à l'article.

Exemple

Supposez que dans l'exemple précédent, vous utilisiez la gestion par unité d'évolution comme configurateur. Dans ce cas, vous devez entrer le convoyeur de l'unité d'évolution sur la ligne de la commande client. Un nouveau numéro d'évolution est généré, par exemple le 15. Après cela, vous devez sélectionner les besoin de l'unité 15.

Au début de la configuration, aucun besoin n'est encore lié à l'unité :

Article : CONVOYEUR

Unité 15

BesoinDescription
--
--

 

Lors du processus de configuration, vous pouvez sélectionner des unités. Vous pouvez également extraire une liste de besoins par défaut : les besoins les plus souvent utilisés. Après cela, vous pouvez corriger la liste par défaut.

A la fin du processus de configuration, les besoins sont sélectionnés :

Article : CONVOYEUR

Unité 15

BesoinDescription
LC :Longue courroie
220220 V.

 

Le résultat du processus de couplage est que l'unité 15 appartient aux besoins LC et 220.

Le tableau qui suit présente un aperçu de toutes les unités liées aux besoins, notamment l'exemple suivant :

BesoinUnités
LC :1,4,15
CE2,5,15
2203,4,5,15

 

Etant donné que l'unité est liée à un besoin, toutes les exceptions qui s'appliquent au besoin s'appliquent à l'unité qui a été générée. Par conséquent, les lignes de nomenclatures et les opérations correctes sont sélectionnées.

Rattachement

La gestion par unité d'évolution fournit une fonctionnalité de rattachement à plusieurs niveaux. Sur la ligne de commande client disposant d'un article avec numéro d'évolution, vous pouvez générer un numéro d'unité qui est propre à la ligne de commande client. La description de l'unité est constituée du numéro de commande client et de la position de la ligne de commande client. La planification des besoins éclate l'unité à tous les niveaux qui se trouvent situés sous l'article de la ligne de commande client. Vous pouvez afficher cette unité à tous les niveaux du stock. L'unité est stockée pour la fabrication, le magasin, les achats et les ordres de service. Par conséquent, il existe un rattachement à la commande client à tous les niveaux et dans de nombreux endroits.

La figure qui suit illustre le concept de rattachement :

[...]

Vous pouvez afficher un rapport de rattachement. Le rapport affiche toutes les commandes qui concernent une unité spécifique.

Interchangeabilité

Le stock des différentes unités du même article peut être interchangeable. La planification des besoins éclate l'unité de niveau supérieur vers les niveaux inférieurs de la structure de nomenclature. Sans interchangeabilité, vous pouvez uniquement utiliser le stock de l'unité demandée. Dans l'exemple précédent, l'unité 15 serait alors demandée à tous les niveaux en-dessous du convoyeur. Vous pouvez toutefois déterminer l'interchangeabilité entre les articles et les unités.

Supposez que dans l'exemple précédent, les unités d'article de l'article MOTEUR soient interchangeables. A la date du besoin de MOTEUR, l'unité 15 n'est pas disponible. Toutefois, une autre unité, l'unité 16, est disponible. A la place de l'unité 15, vous pouvez utiliser l'unité 16 étant donné que les unités de l'article MOTEUR sont interchangeables.

La planification des besoins utilise automatiquement des unités interchangeables si les unités requises ne sont pas en place et qu'il existe un stock redondant de l'unité interchangeable.

L'interchangeabilité est également utilisée dans le magasin. Si une unité requise n'est pas disponible, les paramètres d'interchangeabilité sont utilisés pour vérifier si une unité différente peut être utilisée.

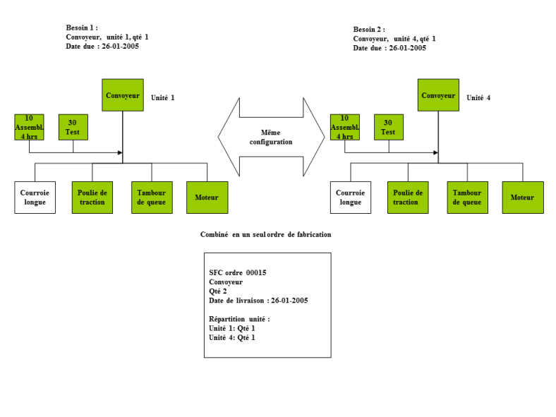
Similitude

Certaines structures de niveaux de produit sont les mêmes pour différentes unités. Dans l'exemple qui précède, la nomenclature et la gamme de la courroie du convoyeur sont les mêmes pour les unités 1 et 4. Par conséquent, les unités 1 et 4 du convoyeur peuvent être combinées en un ordre de fabrication. Par exemple, un ordre de fabrication ayant 2 pour quantité, peut être constitué d'un article pour l'unité 1 et d'un article pour l'unité 4.

La planification des besoins vérifie des unités lors de l'éclatement. Si la nomenclature et la gamme d'un article sont les mêmes pour différentes unités et si les besoins existent pour ces unités, la planification des besoins combine ces unités et génère une commande ayant différentes lignes de commandes pour différentes unités. A noter qu'une logique de planification des besoins standard, un intervalle de commande spécifique par exemple, ou une quantité de commande maximum, est également pris en compte pour générer la commande.

Pour un ordre de fabrication, vous pouvez afficher toutes les unités dans la répartition de l'ordre. Vous pouvez lancer la répartition de l'ordre depuis l'en-tête de l'ordre de fabrication.

[...]
Calcul des coûts standard

Pour chaque article, vous pouvez calculer un coût standard par unité. Vous pouvez calculer ce coût dès qu'une unité existe pour l'article. Le coût standard peut par conséquent être calculé à un stade précoce. Si vous utilisez le concept de gestion par unité d'évolution comme configurateur de produit, vous pouvez aussi calculer le coût standard lorsque l'unité est générée.

Le coût standard est fourni à titre d'information et n'est pas utilisable comme un coût standard. Les coûts standard des unités ne sont pas utilisés dans les calculs des prix de revient estimés dans les ordres SFC et PCS.