Répartition des charges et planification selon itinéraire - mode régénératif

Lors d'une répartition des charges au niveau géographique, le moteur calcule la longueur de l'itinéraire pour chaque groupe.

L'objectif est de répartir le travail sur des zones géographiques, c'est à dire de diviser la carte en « groupes » géographiques puis de programmer et de planifier l'itinéraire au sein de chaque groupe.

Lorsque la planification d'itinéraire respecte la séquence du calendrier, la planification selon calendrier et selon itinéraire n'est pas applicable. La planification d'itinéraire se poursuit alors sur le mode "conservation de séquence". La distance entre les prestations est calculée par la routine de planification d'itinéraire mais la séquence n'est PAS optimisée de manière à réduire la distance. [...]

Regroupement géographique des tâches

Toutes les prestations pour lesquelles le travail doit être exécuté sont regroupées sous la forme d'un groupe auquel les techniciens sont affectés.

Infor LN calcule ce groupe dynamiquement. Ceci dépend de l'emplacement (géographique) de la charge de travail, ce qui détermine également la composition du groupe. Le moteur de planification qui calcule le groupe est déjà en cours d'utilisation pour la planification du territoire et il est disponible pour la planification de groupe. L'image de gauche représente la charge de travail de Mercredi et l'image de droite, celle de Jeudi. Le moteur calcule les divers groupes géographiques. [...]

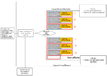
Assignation au technicien le plus proche ou répartition des charges de travail - recherche de la capacité moyenne disponible pour le moteur de mise en groupe

Dans l'image ci-dessus, la charge de travail par groupe est idéalement répartie entre les divers groupes. Cependant, le moteur tente toujours de mettre en balance la capacité disponible et le temps de déplacement minimal. Quand la capacité est infinie, le moteur de mise en groupe affecte une prestation au technicien qui est le plus proche géographiquement. Lorsque la capacité disponible est insuffisante, un certain nombre de prestations demeurent non affectées. Aucun des deux scénarios n'est la solution recommandée. L'utilisateur doit donc définir et influencer la répartition manuellement. [...]

Lorsqu'une capacité plus importante est disponible (image de gauche), il arrive que les prestations affectées à un groupe (1) soient trop nombreuses et que celles affectées à d'autres groupes (2, 3) le soient moins. Par ailleurs, les groupes 1, 2 et 3 peuvent être entièrement complétés avec les prestations demeurées non affectées (image de droite) [...]

Pour permettre une bonne répartition, le moteur de planification prend en charge le facteur déplacement/durée. Le temps de déplacement est comparé au temps de travail (c'est-à dire à la somme des durées). Le moteur utilise un paramètre de groupe pour affecter une ressource en fonction du temps déplacement estimé. Or cette approche peut engendrer une situation de sous-capacité ou de surcapacité. Dans une situation de surcapacité, le moteur de planification réduit l'incidence du facteur déplacement au moyen de la formule (déplacement en entrée - ratio durée) + (déplacement résultant - ration durée)/2. Dans une situation de sous-capacité, le ratio déplacement-durée résultant est utilisé comme option suivante. Pour limiter l'impact sur les performances, vous pouvez définir le Nombre d'itérations dans la session Paramètres planification des ressources (tsspc0101m000). [...]