Programmazione e livellamento del carico di lavoro basati sull'itinerario - Modalità rigenerativa

Quando il livellamento del carico di lavoro viene eseguito in base all'area geografica, il motore calcola la lunghezza dell'itinerario per ogni gruppo.

Suddividere il lavoro in base all'area geografica significa dividere dapprima la mappa in "gruppi" geografici, quindi programmare o pianificare gli itinerari all'interno di tali gruppi.

Quando la sequenza della programmazione temporale è rispettata dalla pianificazione degli itinerari, la pianificazione basata sulla programmazione e sull'itinerario non è applicabile. La pianificazione degli itinerari prosegue pertanto in modo da rispettare la sequenza. La distanza tra le attività è calcolata dalla routine di pianificazione degli itinerari, ma la sequenza NON viene ottimizzata per ridurre al minimo la distanza. [...]

Raggruppamento geografico dei lavori

Tutte le attività per le quali è necessario eseguire del lavoro vengono riunite in un gruppo al quale vengono assegnati i tecnici.

Il gruppo viene calcolato dinamicamente. Quest'ultimo dipende dall'ubicazione (geografica) del carico di lavoro, il quale determina anche la composizione del gruppo. Il motore di pianificazione che calcola il gruppo è già in uso per la funzionalità Pianificazione aree ed è disponibile per la pianificazione di gruppo. Nell'immagine a sinistra è rappresentato il carico di lavoro per la giornata di mercoledì, mentre in quella di destra quello per la giornata di giovedì. Il motore calcola i vari gruppi geografici. [...]

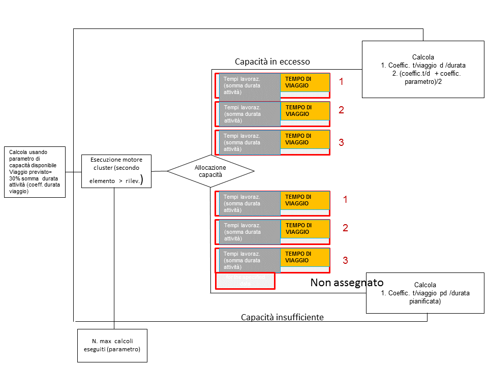
Assegnazione a tecnico più vicino e livellamento del carico di lavoro - Ricerca della capacità disponibile media per il motore di raggruppamento

Nell'immagine precedente il carico di lavoro per gruppo è distribuito idealmente tra i vari gruppi. Tuttavia, il motore cerca sempre di bilanciare la capacità disponibile con il tempo di viaggio minimo. Quando la capacità è infinita, il motore di raggruppamento alloca un'attività al tecnico geograficamente più vicino. Quando non è disponibile capacità sufficiente, un certo numero di attività rimane non allocato. Entrambi gli scenari non sono la soluzione preferita. Pertanto, l'utente deve impostare manualmente l'allocazione e influenzare la distribuzione. [...]

Quando la capacità è in eccesso (immagine a sinistra), è possibile che a un gruppo (1) vengano allocate troppe attività e agli altri gruppi (2, 3) troppo poche. Nel caso opposto, è possibile che i gruppi 1, 2 e 3 siano completamente prenotati e alcune attività non vengano assegnate (immagine a destra). [...]

Per ottenere una distribuzione ragionevole, il motore considera il fattore viaggio/durata. Il tempo di viaggio viene confrontato con il tempo di lavoro (ovvero la somma delle durate). Il motore utilizza un'impostazione a livello di gruppo per allocare una risorsa sulla base del tempo di viaggio stimato. Questo può determinare una situazione di capacità in eccesso o in difetto. In caso di capacità in eccesso, il motore riduce il fattore viaggio/durata utilizzando la formula (rapporto viaggio/durata immesso) + (rapporto viaggio/durata risultante)/2. In caso di capacità in difetto, il rapporto viaggio/durata risultante è utilizzato come opzione successiva. Per limitare l'impatto sulle prestazioni, è possibile impostare il Numero di iterazioni nella sessione Parametri di pianificazione assistenza (tsspc0100m000). [...]