1. Library
  2. Administrator
  3. Mongoose Administration

System architecture

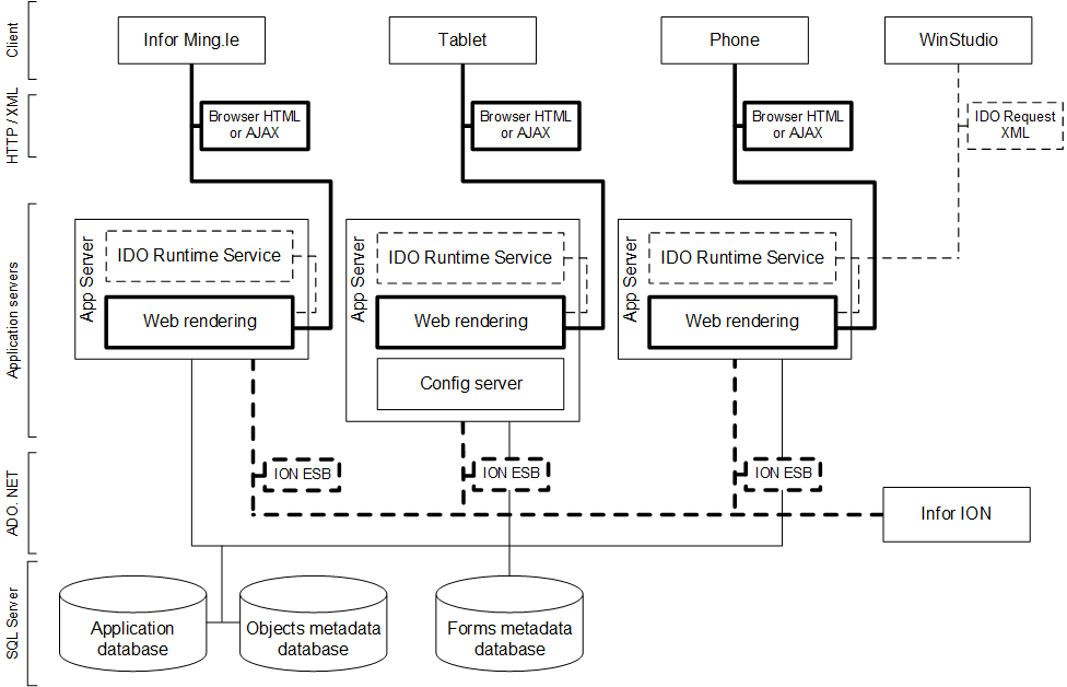
This section provides an overview of the Mongoose architecture.

Here is a diagram of the architecture:

Mongoose System Architecture
Related topics
  • About SQL Server and the framework
  • About the user client
  • Performing configuration tasks in a command line