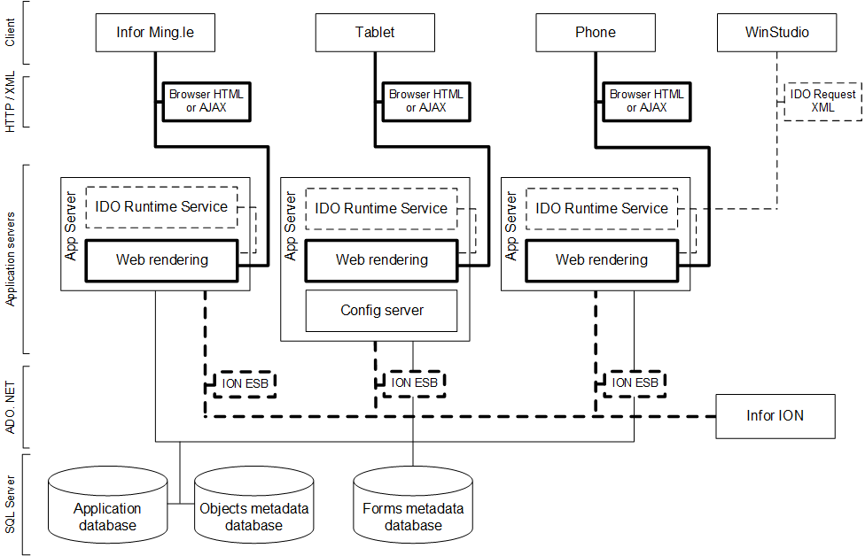
System architecture This section provides an overview of the Mongoose architecture. Here is a diagram of the architecture: Related topics About SQL Server and the framework About the user client Performing configuration tasks in a command line