Planning the flow

Before you configure the action sets, it is important to plan the flow of the tasks in a workflow. Map out the business process. Account for all of the scenarios for tasks and users.

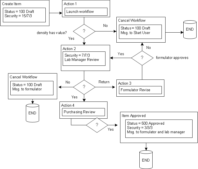
This diagram shows how a workflow represents a business process. It is a conceptual flowchart with decisions for actions, trigger events, and results.